PA3/Final PA
Programming Assignment 3/Final
1 Learning Objectives
This assignment is designed to help you learn several things, including:- Writing utility and class modules
- Using basic UML diagrams showing class relationships
- Writing a main function using both utility functions and objects
- Writing unit tests for created modules.
It will also help you get better at using objects and testing.
2 Introduction
7 Little Words is a popular game that is available as both a "Web App" and a "Phone App". For this assignment, you are going to create a JMU-themed (i.e., purple and gold) knockoff called 00000111 Little Words that can run on a desktop/laptop computer.When running, it will look something like the following.

3 Game Play
00000111 Little Words is a single-player game. The player's objective is to guess the seven words that correspond to the seven provided clues. There is no time limit and there is no penalty for incorrect guesses.3.1 Information Provided to the Player
The player is provided with seven clues and the length of the corresponding word/answer. In addition, the player is provided with a group of tiles, each of which contains a slice of one of the words to be guessed.3.2 Guessing
To make a guess, the player selects tiles (in order) and then presses the Guess button. When a tile is selected it is temporarily removed from the board.After a correct guess, the tiles that constituted the guess are permanently removed from the board. After an incorrect guess, the tiles that constituted the guess are returned to the board (i.e., made available for another guess).
3.3 Hints
At any point, the player can request (with no penalty) a hint for a particular clue. Specifically, the player can ask for the first letter in the word associated with the clue, the first tile in the word associated with the clue, or the answer.3.4 Shuffling
At any point, the player can shuffle the available tiles (which may help the player see patterns that weren't visible before).4 Game Creation
Games are created by an author, not the player. To create a game, the author creates a single text file that contains seven dash-delimited records/lines. The first field in each record/line contains the answer, and the second contains the clue.Note that the author does not create the tiles, the program creates them from the words using a slicing algorithm.
An outside author created three game files that you can use for testing.
Of course, you can easily create more.
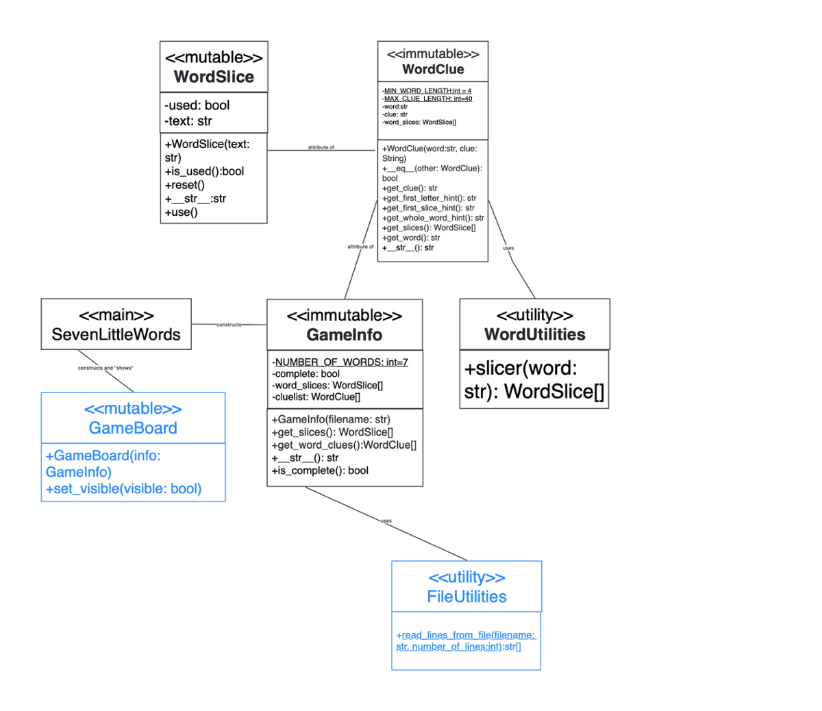
5 System Design
The system that you must implement is summarized in the following UML class diagram.
You are responsible for implementing the classes in black. The graphical user interface files to play the game are available here:
- game_board.pyc
- file_utilities.pyc
The purpose of the methods in the other classes should be apparent from their names. Download these files and put them in the same directory as your other py files you write.
6 The WordSlice Class
AWordSlice is a two-letter or three-letter portion of a word.
A WordSlice can either be in the used state or the unused state. When a WordSlice is in the unused state its __str__() must return its text. However, when it is in the used state it must return the empty str (i.e., "").
It must be possible to put a WordSlice in the used state by calling its use() method. On the other hand, it must be possible to put it into the unused state by calling its reset() method. Its is_used() method must return True when it is in the used state and False otherwise.
7 The WordUtilities Class
The only public method in theWordUtilities class is slicer(). It must create the word slices for the word it is passed in a manner that is consistent with the following specifications.
- All the letters in a word slice must be uppercase characters.
- When the length of the word (in characters) is evenly divisible by three, each word slice must contain exactly three characters.
- When the length of the word (in characters) is instead evenly divisible by two, each word slice must contain exactly two characters.
- When the length of the word (in characters) is neither evenly divisible by three nor evenly divisible by two, slice 0 must contain exactly three characters and all other slices must contain exactly two characters.
For example, the word "Madison" has the slices "MAD", "IS", and "ON".
The list that is returned by this method must contain the appropriate number of word slices, no more and no fewer.
Note that, though the game has the modifier "little" in its name, this method must work correctly for any parameter that has two or more characters.
8 The WordClue Class
AWordClue is an class that contains a word along with its associated clue and slices.
The constructor must initialize all of the attributes in the obvious way, with two exceptions. When the word passed to the constructor is None or has fewer than MIN_WORD_LENGTH characters, the corresponding attribute must be set to "DEFAULT". Similarly, when the clue passed to the constructor is None, or has no characters, or has more than MAX_CLUE_LENGTH characters, the corresponding attribute must be set to "DEFAULT CLUE".
All of the methods that return a hint must return a str that contains nothing but uppercase characters. (Hint: Look in the String class for a method or methods that might be helpful.) On the other hand, the get_clue() and get_word() methods must return the corresponding attribute "as is".
The __str__ method must return a str representation of the WordClue. The first line must consist of a single "line" (terminated by a '\n' character) that contains the word, followed by a dash (i.e., a '-'character), followed by the clue. For example, __str__() for the WordClue constructed from "madison" and "the university's namesake" must return madison-the university's namesake\n. The second "line" must contain the slices, with a space between each word slice. For example, for the WordClue constructed from "madison" and "the university's namesake" must return madison-the university's namesake\nMAD IS ON\n.
The __eq__() method must return True when the word attribute of the two WordClueobjects contain the same characters, ignoring their case. (Hint: Look in the str class for a method or methods that might be helpful.)
9 The GameInfo Class
TheGameInfo class is an encapsulation of all of the information needed to play a game, including the information provided by the author of the game (stored in a WordClue[]) and the calculated information (stored in a WordSlice[]).
The constructor must read the information (provided by the author of the game) from the given file (using the FileUtilities class), construct a WordClue object from each line, and compile a list all of the Slice objects for all of the words.
The is_complete() method must return True if the appropriate number of words/clues were read and must return False otherwise.
The __str__() method must return a String that consists of multiple "lines" (each terminated with a '\n' character) satisfying the following specifications.
- The first line must contain the
strliteral"Cluelist". - The next
NUMBER_OF_WORDS"lines" must contain just the first line of the thestrrepresentation of theWordClueobjects. - The next "line" must be blank.
- The next "line" must contain the
strliteral"Slices". - The next "lines" must contain the
strrepresentation of all of the slices.
For example, the __str__() method must return the following str for the game in net.txt (where each "line" is on its own line).
Cluelist browser-it helps you surf the net bullock-The Net actress Sandra fault-result of serve into the net brooklyn-Nets home, in the NBA acrobat-performer with a safety net gross-net pay before withholdings imprecise-like one casting a wide net Slices BRO WS ER BUL LO CK FAU LT BR OO KL YN ACR OB AT GRO SS IMP REC ISE
10 The Main Module
The main module for this assignment isseven_little_words. It must:
- Construct a
GameInfoobject using the file name passed to it as command-line argument 1. If no such argument is provided, it must print an error message beginning with "Usage: python seven_little_words.py <game_file>" on the console and terminate. - Construct a
GameBoardusing theGameInfoobject. If theGameInfoobject isn't read properly/completely, it must instead print an error message of "Game file is incomplete" on the console and terminate. - Show the
GameBoardobject by calling itsset_visible()method and passing it the valueTrue.
11 Submission
See submission file requirements for each part below
12 Grading
Your submissions will be graded according to the following criteria.12.1 Part A Readiness Quiz(see Canvas section for due date) no files to submit
Part A accounts for 10 points of the total grade. You may attempt Part A multiple times but you may not complete it after the due date.Though Canvas will assess each question individually, Part A will be graded on an "all or nothing" basis. In other words, you must receive a grade of 10 from Canvas to get any credit for Part A.
12.2 Part B 30 points - WordSlice and WordUtilities classes and test for WordUtilities(see Canvas section for due date). Submit your word_slice.py, word_utilities.py, and test_word_utilities.py files to Gradescope
Part B accounts for 30 points of the total grade, divided as follows:- Style: 2 points
- Test Coverage for test_word_utilities.py: 5
WordSlice/WordUtilities: 16 points- slicer method tests: 7 points
12.3 Part C 60 points - Submit your game_info.py, seven_little_words.py, word_clue.py, word_slice.py, word_utilities.py files to Gradescope(see Canvas Section for due date)
Part C accounts for 60 points of the total grade, divided as follows:
- Instructor points: 10 points
- Style: 5 points
WordClue: 15 pointsGameInfo: 15 points- seven_little_words.py: 15 points
Note also that the correctness of some classes depends on the correctness of the others (e.g., WordClue uses WordUtilities and WordSlice, GameInfo uses WordClue and WordSlice). So, it is important that you get the "foundational" classes working correctly.
13 Some Advice
You should write and test one class at a time, and, within each class, you should write and test only a few methods at a time.Probably the best way to proceed is as follows.
- Write the
WordSliceclass. - Test the
use(),reset()andis_used()methods. - Test the
__str__()method. - Write the
WordUtilitiesclass. - Test the
slicer()method in theWordUtilitiesclass onstrobjects of length 3, 4, 6, 8, and 11. - Write the constructor,
get_clue(), andget_word()methods of theWordClueclass. - Test those methods.
- Write the
equals()method. - Test the
equals()method. - Write the other "getters" in the
WordClueclass. - Test the other "getters" in the
WordClueclass. - Write the
__str__()method in theWordClueclass. - Test the
__str__()method in theWordClueclass. - Write the constructor and
is_complete()method of theGameInfoclass. - Test the constructor and
is_complete()method of theGameInfoclass. - Write the "getters" in the
GameInfoclass. - Test the "getters" in the
GameInfoclass. - Write the
__str__()method in theGameInfoclass. - Test the
__str__()method in theGameInfoclass. - Write
SevenLittleWordsmain module(does not need a class). - Test the complete product.
Copyright 2022